创建数据源¶
数据连接是进行所有数据分析之前的首要步骤。WAGO SCADA内置的报表设计器可无缝对接SCADA的历史数据库以及企业的SQL数据库,例如MySQL、
SQLServer、Oracle等。本章将详细介绍如何将WAGO SCADA的历史变量作为报表的数据源。
-
在创建的报表上双击鼠标,弹出设计窗口。

-
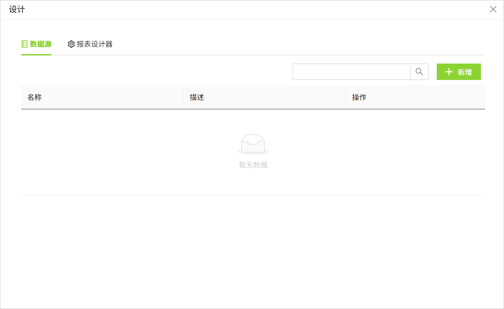
在设计弹窗中,点击数据源列表右上角的”新增“按钮。

-
在新增页面,保留所有默认值,并在以下字段中输入如下信息(说明:以下数据仅为示例,请根据实际情况填写)。

名称:产能
描述:空
查询方式:原始值
变量:区域:产能.产线1,区域:产能.产线2,区域:产能.产线3,区域:产能.产线4,区域:产能.产线5,区域:产能.产线6
-
单击“确认”按钮。此时该条数据将显示在数据源列表页面。
配置字段
名称 描述 名称 数据源的名称。 描述 数据源的描述信息。 查询方式 下拉选择采样类型,包含:原始值、固定点数、周期性。
当选择 固定点数 时,需设置 聚合模式 和 点数。
当选择 周期性 时,需设置 聚合模式 和 周期。
变量 设置数据源所需的变量,可多选。
说明:只能选择开启了“历史记录”的变量。 -
切换至“报表设计器”页面,点击设置按钮。

-
在报表设计器的数据源和数据集中,自动显示创建的数据源信息。

说明:
-
数据集仅包含3个字段:
- path
- time
- value
-
在自动创建数据源的同时,会自动为每个数据源创建两个参数:开始日期、结束日期。结束日期默认 当天;开始日期为 (当前日期-7天)。
